Referāts
Uzņēmējdarbība un tiesības
Nekustamais īpašums
Nekustamā īpašuma ierakstīšana Zemesgrāmatā-
Nekustamā īpašuma ierakstīšana Zemesgrāmatā
| Nr. | Sadaļas nosaukums | Lpp. |
| Ievads | 3 | |
| 1.1. | Par zemesgrāmatām | 4 |
| 1.2. | Zemesgrāmatas vesture | 5 |
| 1.3. | Valsts vienotā datorizētā zemesgrāmata | 6 |
| 1.4. | Zemesgrāmatu departaments | 6 |
| 1.5. | Klientu apkalpošanas procesi | 7 |
| 1.6. | Pakalpojuma sagatavošanas procesi | 8 |
| 1.7. | Reģistrēšanas process, kas izmaina tikai nekustamā īpašuma subjektus un tiesības | 10 |
| 2. | Nekustamā īpašuma ierakstīšana zemesgrāmatās | 11 |
| 2.1. | Zemes ierakstīšana zemesgrāmatās | 12 |
| 2.2. | Fizisko personu ēku (būvju) ierakstīšana zemesgrāmatās | 13 |
| 2.3. | Juridisko personu ēku (būvju) ierakstīšana zemesgrāmatās | 15 |
| 2.4. | Valsts un pašvaldīnu ēku (būvju) ierakstīšana zemesgrāmatās | 16 |
| 2.5. | Dzīvokļa īpašuma ierakstīšana zemesgrāmatās | 17 |
| 3. | Nekustamā īpašuma ierakstīšana zemesgrāmatās tiesu praksē | 18 |
| 4. | Klientu aptaujas rezultātu analīze | 20 |
| 4.1. | Nodaļās secinājumi | 32 |
| SECINĀJUMI UN PRIEKŠLIKUMI | 33 | |
| Izmantotā literatūra | 37 |
Ja ir iesniegts nostiprinājuma lūgums, notiek tā pieņemšana un pārbaudīta visu nepieciešamo dokumentu esamība. Ja reģistrējamajam darījumam kāds no nepieciešamajiem dokumentiem iztrūkst, tiek uzsākts trūkstošo dokumentu pievienošanas process. Ja lūgumam ir pievienoti visi nepieciešami dokumenti, tālāk tiek izpildīts lietu sadale. Pēc lietu sadales tās tiek sameklētas arhīvā un nodotas tiesnešiem lēmumu pieņemšanai. Pēc lēmuma pieņemšana lietas tiek atgrieztas arhīvā un klientam izsniegti dokumenti. Klients lēmumu var pārsūdzēt un šim gadījumam paredzēts atsevišķs process. Atbilstoši Zemesgrāmatu likumam, nostiprinājuma lūgumi izskatāmi ne vēlāk kā 15 dienu laikā. Sarežģītās lietās zemesgrāmatu nodaļas priekšnieks šo termiņu var pagarināt līdz mēnesim.
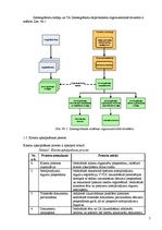
1.7. Reģistrēšanas process, kas izmaina tikai nekustamā īpašuma subjektus un tiesības.
Šobrīd lielākā darījumu ar nekustamajiem īpašumiem daļa saistīta ar īpašuma un citu tiesību ierakstīšanu (reģistrāciju) zemesgrāmatā uz visu nekustamo īpašumu, neizmainot tā sastāvu un apjomu. Pie šādiem darījumiem pieder:
Īpašuma pirkums vai dāvinājums;
Īpašumu maiņa;
Uztura līgums;
Ķīlas (hipotēkas) līgums;
Dažādu tiesību un to aprobežojumu noteikšana;
Tiesību pārgrozīšana un dzēšana.
Šāda veida darījumu reģistrēšana aprobežojas vienīgi ar reģistrēšanu zemesgrāmatā, jo nekāda reģistrēšana nekustamā īpašuma kadastrā nav nepieciešama. Tiesa, pašreizējās kadastra uzturēšanas procedūras atsevišķu darījumu gadījumā tomēr prasa veikt arī izmaiņas kadastrā, piemēram, aktualizēt informāciju par īpašnieku, bet šīs izmaiņas tiek veiktas pēc reģistrēšanas fakta zemesgrāmatā un neattiecas uz pakalpojuma sniegšanu pašam klientam.
Reģistrēšanas procesa diagramma ir attēlota Zīm.Nr. 3 .Reģistrēšanas process šajā gadījumā vienkāršojas, jo ir saistīts tikai ar juridisku jautājumu risināšanu. Reģistrējot jaunas tiesības zemesgrāmatā, no kadastra dažos gadījumos ir nepieciešams saņemt izziņu par aktuālo kadastrālo vērtību, kas dotajā brīdī ir saņemama elektroniski tieši no kadastra reģistra un vairs netiek prasīta no klienta. …
Bieži vien juridiskajā literatūrā un informācijā var sastapties ar jēdzienu koroborācija. Ko gan šis termins nozīmē? Termins „koroborācija” cēlies no latīņu valodas, kurā rōbur, rōburis nozīmē ciets koks, spēks, ozols. Corroborare nozīmē darīt stipru, nostiprināt, pastiprināt. Kā līdzvērtīgu šim terminam lieto jau pieminēto „ierakstīšanu zemesgrāmatās”. Šajā kontekstā varu minēt, ka savā referātā „Nekustamā īpašuma ierakstīšana zemesgrāmatās” apskatīšu tieši šī jēdziena juridisko izpratni un interpretāciju. Ņemot vērā to, ka nakustamais īpašums ir gan zeme, gan ēkas, kas pieder fiziskām un juridiskām personām, tad izskatot likumu „Par nekustamā īpašuma ierakstīšanu zemesgrāmatās”, Zemesgrāmatu likumu un Civillikumu, apskatīšu šos visus aspektus. Zemesgrāmatas – tā ir institūcija, kas kontrolē visus šos ierakstus, kā arī pēc tam nodrošina to publiskošanu un pieejamību, lai izšķirtu strīdus un nodrošinātu to atrisinājumu, gan sarunu, gan nepieciešamības gadījumā arī tiesas ceļā. Referata uzdevumi ir: • Dot pārskatu par zemesgrāmatu nodaļu pašreizējo struktūru, kas nodrošina klientu apkalpošanu. • Apskatīt klientu aptauju, kas veic vai ir veikuši nekustamo īpašumu reģistrēšanu zemesgrāmatā, lai noskaidrotu klientu attieksmi pret pakalpojuma sniegšanas kvalitāti Rīgā, republikas pilsētās un lauku rajonos. Lai noskaidrotu klientu - nekustamā īpašuma reģistrēšanas procesa subjektu – domas par reģistrēšanas procesu kopumā un zemesgrāmatu nodaļu sniegto pakalpojuma kvalitāti, tikai veikta klientu aptauja. Aptaujas jautājumi bija sastādīti ar mērķi noskaidrot: • klientu izpratni par nekustamā īpašuma reģistrēšanas procesu un reģistrēšanas mērķiem; • klientu informētību par reģistrēšanas kārtību; • veidu, kādā valsts iedzīvotāji veic darījumu ar nekustamiem īpašumiem reģistrāciju zemesgrāmatā; • zemesgrāmatu nodaļu pakalpojumu sniegšanas kvalitāti no klientu viedokļa; • klientu domas par nepieciešamajiem uzlabojumiem reģistrēšanas nodaļu darbā; • klientu apmierinātība ar informācijas saņemšanu no zemesgrāmatām. Atsevišķu statistisku rādītāju noteikšanai referata izmantoja Valsts vienotā datorizētā zemesgrāmata datus, kas publicēti tās mājas lapā, kā arī veica VVDZ ( Valsts vienotā datorizētā zemesgrāmata ) informācijas sistēmā esošo datu statistisko analīzi. Referātā iekļaušu arī piemērus no tiesu prakses, kur tiek pielietots zemesgrāmatu ieraksts, kā arī apstāklis, kad tam ir spēks un kad nav.
- Nekustamā īpašuma ierakstīšana Zemesgrāmatā
- Nekustamā īpašuma reģistrācijas zemesgrāmatā vispārīgā kārtība
- Nekustamā īpašuma reģistrācijas Zemesgrāmatā vispārīgā kārtība
-
Tu vari jebkuru darbu ātri pievienot savu vēlmju sarakstam. Forši!Nekustamā īpašuma reģistrācijas zemesgrāmatā vispārīgā kārtība
Referāts augstskolai20
-
Nekustamā īpašuma reģistrācijas Zemesgrāmatā vispārīgā kārtība
Referāts augstskolai17
-
Nekustamā īpašuma reģistrēšana Zemesgrāmatā
Referāts augstskolai11
-
Nekustamā īpašuma reģistrācijas Zemesgrāmatā vispārīgā kārtība
Referāts augstskolai20
-
Nekustamā īpašuma ierastīšana Zemesgrāmatā
Referāts augstskolai27
Novērtēts!

